[Window Server] CA (Certification Authority) 서버 설치 및 구현, 확인
Server/Window Server2019. 12. 20. 16:05[Window Server] CA (Certification Authority) 서버 설치 및 구현, 확인

네트워크 구성 Attacker(Kali Linux)에서 Victim(Win_Client_A)에게 ARP Spoofing Attack - Attacker PC에서 ARP Spoofing을 통해서 Victim이 FTP, Web서버에 접속할 때 패킷을 확인할 수 있다. 1. 외부로 나가는 패킷 스푸핑 - arpspoof -t 1.1.1.1 1.1.1.254 명령어를 Victim에서 외부로 나가는 패킷 스푸핑 2. 중계 처리 - fragrouter -B1 명령어를 통해 패킷 중계 처리 수행 3. 응답 패킷 스푸핑 - arpspoof -t 1.1.1.254 1.1.1.1 명령어를 통해 외부에서 Victim으로 들어오는 패킷 스푸핑 4. 스푸핑 결과 확인 - Victim에서 FTP 접속 패킷을 확인하면 정보들을 확..

[Window Server 2012] 파일 생성 시 그룹권한 추가 하는법 (다른 사용자가 수정 가능하게 하는법)
Server/Window Server2019. 11. 4. 14:52[Window Server 2012] 파일 생성 시 그룹권한 추가 하는법 (다른 사용자가 수정 가능하게 하는법)

- 각 공유 폴더에 그룹별로 모든 권한을 부여했지만 다른 사용자가 생성한 파일 수정 및 삭제가 불가능하다.(자신이 생성한 파일의 경우 수정이나 삭제가 가능하다.) - 이유는 공유폴더 설정 시 정의한 권한 공유 사용 권한이다 문제는 해당 폴더에 설정된 공유 사용 권한과 NTFS 권한이 서로 일치하지 않는다는 점이다. - 다른 사용자가 생성한 파일에 대해서도 모든 권한을 허용하기 위해서는 NTFS 권한에도 해당 그룹에 대한 접근 권한이 설정되어야 한다. 파일 생성 시 그룹권한 추가하기 (NTFS 권한 설정) 1. 윈도우 서버에서 만든 공유 파일에서 속성을 클릭한 다음 보안 탭을 누른 후 편집을 클릭한다. 2. 아래 추가 버튼을 클릭한다. 3. 지금 찾기 버튼을 클릭 후 그룹에서 본사 및 전체 사용자를 추가한..

[Window Server2012] 도메인 컨트롤러(Domain Controller)구성 및 클라이언트 PC에서 AD 접속
Server/Window Server2019. 11. 4. 13:23[Window Server2012] 도메인 컨트롤러(Domain Controller)구성 및 클라이언트 PC에서 AD 접속

도메인 컨트롤러(Domain Controller) 구성 1. 도메인 컨트롤러에서 새 포리스트를 추가합니다에 체크한 후 ictsec.com root 도메인을 입력한 후 다음 버튼을 클릭한다. 2. ictsec.com을 찾기 위해서는 DNS 서버가 있어야 하므로 DNS 서버를 체크 후 DSRM암호를 입력 후 다음 버튼을 클릭한다. 3. DNS옵션에서 다음 버튼을 클릭한다. 4. 추가 옵션에서 NetBIOS이름을 ICTSEC로 지정 후 다음 버튼을 클릭한다. 5. 경로를 확인 후 다음 버튼을 클릭한다. - 일반적인 서버에서는 데이터베이스, 로그 , SYSVOL 폴더를 각각 다른 드라이브에 저장해 관리한다. 6. 모든 설정이 올바르게 설정되었는지 확인한 후 다음 버튼을 클릭한다. 7. 모든 설정이 완료되면 설치..

[Window Server 2012] AD DS(Active Directory Domain Service) 설치
Server/Window Server2019. 11. 4. 10:05[Window Server 2012] AD DS(Active Directory Domain Service) 설치

★Active Directory 및 AD DS 개념을 알고 싶다면 아래 링크를 클릭!★ https://peemangit.tistory.com/68 AD (Active Directory) 개념, 용어, 장점, AD DS 정리 AD (Active Directory) 등장 배경 - 조직의 규모가 커질수록 Object의 개수가 많아지기 때문에 관리하는 것이 어려워진다. - 사용자가 공유 자원의 위치(IP 주소)와 해당 서버의 로컬 사용자 계정 정보를 모두 알.. peemangit.tistory.com 1. Wondow 서버에서 관리 → 역할 및 기능 추가 버튼을 클릭한다. 2. 다음 버튼을 클릭한다. 3. 역할 기반 또는 기능 기반 설치를 체크한 후 다음 버튼을 클릭한다. 4. 설치할 서버 이름이 맞는지 확인한..

AD (Active Directory) 개념, 용어, 장점, AD DS 정리
Server/Window Server2019. 11. 1. 14:51AD (Active Directory) 개념, 용어, 장점, AD DS 정리

AD (Active Directory) 등장 배경 - 조직의 규모가 커질수록 Object의 개수가 많아지기 때문에 관리하는 것이 어려워진다. - 사용자가 공유 자원의 위치(IP 주소)와 해당 서버의 로컬 사용자 계정 정보를 모두 알고 있어야 정상적으로 접근이 가능하다. - 위와 같은 문제점을 해결하기 위해서 중앙 서버에 공통된 데이터베이스를 생성하여 각 서버와 클라이언트는 해당 데이터베이스를 공유하여 Object를 검색하고, 중앙에서 사용자 인증 및 권한 부여 처리가 가능하도록 처리해주는 서비스를 Directory Service라고 한다. - Object(개체)는 User, Computer, 공유 폴더, 프린터 등 각종 자원을 의미한다. - Directory는 Object(개체) 정보를 저장할 수 있는 ..

[Window Server 2008] Syslog 서버 설치 및 운용
Server/Window Server2019. 10. 29. 14:52[Window Server 2008] Syslog 서버 설치 및 운용

Syslog 서버 설치 및 운용 Kiwi Syslog 설치 1. Window Server에 KIWI Syslog Server 설치한다. 2. 서비스에서 Kiwi Syslog Service가 실행되고 있는지 확인한다. 3. DNS 서버에 syslog 서버 추가 4. ASW1 Switch에서 Syslog Server 등록 - 사전에 ip domain lookup, ip name-server 10.1.250.1(DNS 주소)를 등록해야 가능하다. 5. 6 이하의 로그 메시지 확인 명령어 등록 6. loopback 인터페이스를 만들어서 로그 생성 7. Window Server 2008에서 log 생성을 확인한다. log 정보를 DNS 서버를 통해 도메인 이름으로 설정 - Log정보를 IP주소로 확인하게 되면 장..

[WindowServer 2008] NTP 서버 구축 설정
Server/Window Server2019. 10. 25. 17:28[WindowServer 2008] NTP 서버 구축 설정

네트워크 구성 - VMnet2 PC(win7)에서 VMnet7(10.1.250.4)번 NTP 서버의 시간을 동기화 하려고한다. - DNS Server(10.1.250.1)을 통해 ntp.ictsec.com을 알아오고 NTP서버에 접근하여 시간 정보를 얻는다. DNS 서버(10.1.250.1)에 NTP 서버 IP주소 등록 1. DNS 서버에서 ntp서버(10.1.250.4)의 A레코드를 추가한다. 2. 설정 후 등록된 것을 확인한다. 레지스트리 편집 1. Window Server에서 NTP 서버를 정상 구동하기 위해 regedit(레지스트리 편집기)를 실행한다. 2. HKEY_LOCAL_MACHINE → SYSTEM →SERVICE →W32 Time → TimeProviders → NtpServer로 들어..

[WindowServer2012] DNS 서버 구축
Server/Window Server2019. 10. 24. 17:43[WindowServer2012] DNS 서버 구축

★DNS 개념 설명이 필요하다면 아래 링크를 클릭!★ https://peemangit.tistory.com/52?category=821233 DNS (Domain Name System)란? DNS (Domain Name System)란? - 인터넷 표준 프로토콜은 TCP/IP이다. - TCP/IP 프로토콜을 사용하는 네트워크 안에서 Host들을 식별하기 위한 목적으로 IP 주소를 사용한다. - 사람의 경우 숫자보다 문자를 사용하.. peemangit.tistory.com DNS 서버 설치 및 동작 확인 1. 관리 → 역할및 기능 추가를 클릭한다. 2. 시작하기 전 에서 다음 버튼을 클릭한다. 3. 설치유형 선택에서 역할 기반 또는 기능 기반 설치 체크 후 다음 버튼을 클릭한다. 4. 현재 윈도우2012서..

[WindowServer2012] Mail 서버 개념, 전송과정, 구축
Server/Window Server2019. 10. 24. 01:40[WindowServer2012] Mail 서버 개념, 전송과정, 구축

E-Mail 서버 구축 - 인터넷 상에서 E-Mail이 전송되는 과정과 구축 방법을 설명하였다. E-Mail 송수신에서 사용되는 기본적인 프로토콜 SMTP(Simple Mail Transfer Protocol) - 클라이언트가 메일을 보내거나, E-Mail 서버끼리 메일을 주고받을 때 사용한다. POP3(Post Officee Protocol) - E-Mail 서버에 도착되어 있는 메일을 클라이언트로 가져올 때 사용한다. IMAP(Internet Mail Access Protocol) - POP3와 역할이 같다. E-Mail 전송 과정 네트워크 설명 - VMnet2번 Window7 PC(1번 PC) 사용자가 다른 네트워크 대역인 VMnet9번 Window7 PC(2번 PC) 사용자에게 메일을 주고받으려고..

[WindowServer2012]  .NET Framework 3.5설치 하는법
Server/Window Server2019. 10. 24. 00:34[WindowServer2012] .NET Framework 3.5설치 하는법

. NET Framework 3.5 설치 1. 역할 및 기능 추가 마법사에 들어가서 다음 버튼을 누른다. 2. 자신의 컴퓨터 이름이 맞는지 확인한 후 다음 버튼을 누른다. 3. 서버 역할에서는 설치할 것이 없으므로 다음 버튼을 누른다. 4. 기능 선택에서 .NET Framework 3.5 기능을 체크 후 다음 버튼을 누른다. 5. 그냥 설치 버튼을 누르면 에러가 많이 발생하므로 대체 원본 경로 지정을 클릭한다. 6. 경로를 찾기 위해 내 컴퓨터의 D드라이브에 있는 파일을 연다. 7. 들어간 후 sources 파일을 클릭한다. 8. sources 파일을 들어간 후 sxs 파일을 들어간다. 9. sxs파일에 들어간 후 해당 경로를 복사한다. 10. 그 후 대체 경로를 추가한 후 설치 버튼을 클릭한다. 11...

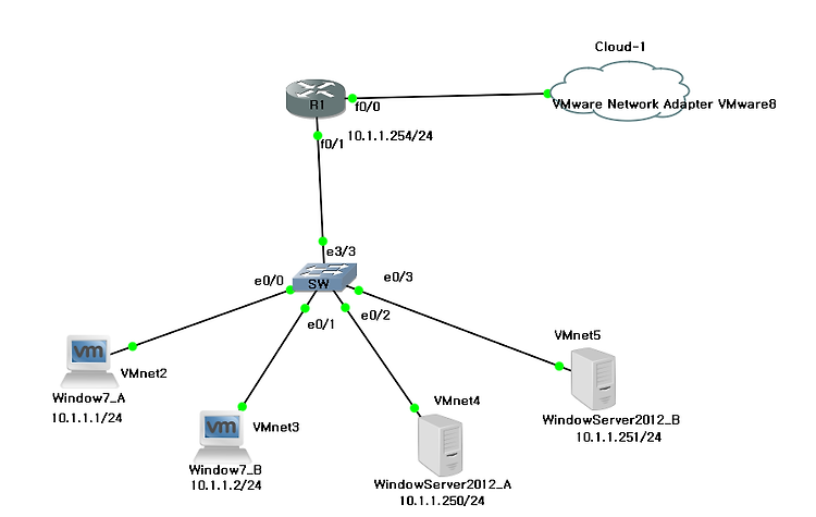
[Window Server 2012] DHCP Server 설치 및 구성
Server/Window Server2019. 10. 21. 11:40[Window Server 2012] DHCP Server 설치 및 구성

DHCP Network 구성도 - Window7 PC 2대(10.1.1.1~2) - Window Server2012 2대(10.1.1.250~251) - Gateway 주소 10.1.1.254를 통해 외부망으로 NAT 설정이 돼있다. Window Server DHCP 서버 설치 1. 역할 및 기능 추가 클릭 2. 다음 버튼 클릭 3. 실제 망에 DHCP를 구성하기 위해 역할 기반 또는 기능 기반 설치 체크 후 다음 버튼 클릭 4. 서버 선택에서 해당 윈도 서버를 체크한 후 다음 버튼 클릭 5. 서버 역할에서 DHCP 서버를 체크 후 다음 버튼 클릭 6. 기능 추가 버튼 클릭 7. 기능 항목에서 다음 버튼 클릭 8. DHCP 정보를 확인 후 다음 버튼 클릭 9. 설정한 정보들이 잘 맞는지 확인 후 설치 버..

image